Введение
Фишинговые атаки остаются одной из наиболее распространенных форм социальной инженерии в киберпространстве. По данным исследований [2], пользователи продолжают становиться жертвами атак вследствие сочетания технической маскировки и психологических факторов. Современные методы обнаружения фишинга включают анализ лексических характеристик доменных имен [3], использование черных списков и облачных репутационных сервисов.
Однако централизованные решения обладают рядом ограничений: зависимостью от доверенного оператора, задержками обновления данных и потенциальной уязвимостью к единичной точке отказа. В данной работе предлагается гибридная архитектура, объединяющая блокчейн-репутацию с многофакторным анализом сообщений, что позволяет обеспечить децентрализованность и прозрачность механизма принятия решений.
Теоретической основой оценки случайности доменных имен является энтропийная модель Шеннона [1], а выявление тайпсквоттинга опирается на методы строкового расстояния.
Объекты и методы исследования
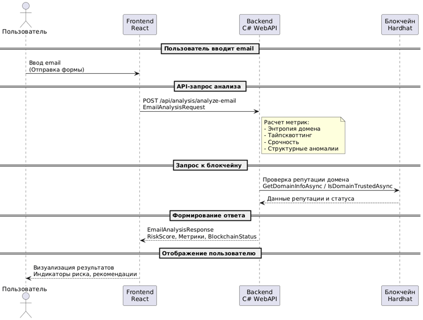
Система состоит из трех функциональных модулей:
- Блокчейн-модуль – смарт-контракт DomainRegistry для хранения репутации доменов.
- Серверный модуль (backend) – анализ доменных и текстовых признаков.
- Клиентский интерфейс (frontend) – визуализация уровня риска.
Архитектура системы представлена на рисунке (рис.).

Рис. Архитектура гибридной системы защиты от фишинга
Методы анализа
Основные этапы исследования включали:
- Создание смарт-контракта DomainRegistry для хранения репутации сайтов.
- Разработку WebAPI для связи между блокчейном и системой через Nethereum.
- Алгоритмы оценки риска писем и доменов.
- Тестирование на поддельных и настоящих письмах.
Для проверки доменов использовались математические методы:
1. Энтропия домена
Степень случайности доменного имени определяется по формуле энтропии Шеннона:
, (1)
Где pi – вероятность появления i-го символа. Повышенное значение H характерно для автоматически сгенерированных доменов.
2. Тайпсквоттинг
Сходство доменных имен рассчитывается посредством расстояния Левенштейна:
, (2)
Где cost = 1 при совпадении символов и 1 при различии.
3. Репутационная модель
Обновление рейтинга осуществляется по формуле:
, (3)
Где N – количество верификаций, C – уровень доверия (от 0 до 100).
4. Анализ содержимого писем
Проводится эвристическая оценка наличия:
- маркеров срочности,
- императивных конструкций,
- запросов конфиденциальной информации.
Результаты и их обсуждение
Система была протестирована на наборах легитимных и фишинговых доменов. Примеры вредоносных адресов:
- rnicrosoft-com.support
- micr0soft-auth.com
При сравнении с оригинальным доменом microsoft.com расстояние Левенштейна составило 1-2 символа, что позволило корректно классифицировать их как подозрительные.
Энтропийный анализ показал повышенные значения H для искусственно созданных доменов по сравнению с легитимными ресурсами.
Сравнительная характеристика существующих решений представлена в таблице (табл.).
Таблица
Сравнение существующих антифишинговых решений
Решение | Тип | Централизация | Репутационная модель |
Google Safe Browsing | API | Централизованная | Черные списки |
PhishTank | Сообщество | Централизованная | Ручная модерация |
Microsoft Defender | Корпоративная защита | Централизованная | Облачная аналитика |
Предлагаемая система | Гибридная | Децентрализованная | Смарт-контракты и метрики |
Экспериментальная апробация показала корректное взаимодействие WebAPI с блокчейн-инфраструктурой и стабильность работы репутационного механизма.
В отличие от централизованных моделей, предлагаемая система обеспечивает:
- неизменяемость истории репутации,
- прозрачность алгоритма обновления рейтинга,
- отсутствие единой точки отказа.
Заключение
Разработана гибридная система защиты от фишинговых атак, интегрирующая блокчейн-репутацию и многофакторный анализ доменов и содержимого писем. Применение энтропийных и строковых метрик позволило повысить точность обнаружения тайпсквоттинга и автоматически сгенерированных доменов. Использование смарт-контракта обеспечивает децентрализованное хранение данных и устойчивость системы к централизованным ограничениям.
Перспективы дальнейших исследований включают внедрение механизма stake-голосования и использование методов машинного обучения для адаптивной калибровки весов признаков.
.png&w=384&q=75)
.png&w=640&q=75)